前言
单身青年朋友圈秀恩爱 微商模拟聊天教程 拒绝借钱的新方式,模拟微信转账 恶搞朋友
来给生活比个耶 ✌️ 有事没事逗一下男女朋友 😁
功能特点
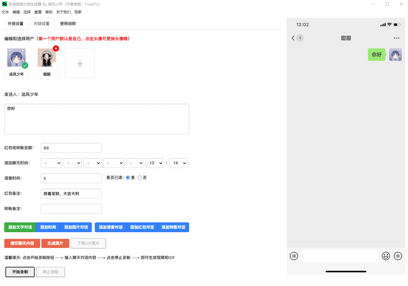
- 模拟微信聊天,多角色对话
- 支持发送文字、语音、图片、红包、转账
- 自定义头像、聊天背景、聊天时间
- 一键生成聊天记录:图片、长截图、动图、视频
介绍
项目地址:https://gitee.com/lifeixue/weixin-chat
在线演示地址:https://wxchat-2nr.pages.dev
独立部署地址:weixin-chat.520233.best
项目演示地址是基础版,完全免费的。作者做了一个功能更完善的高级版,有需要的可以联系作者。不过个人感觉日常使用基础版就够了。
演示图例

